BTC/HKD-5.32%
ETH/HKD-6.78%
LTC/HKD-3.81%
ADA/HKD-6.19%
SOL/HKD-9.83%
XRP/HKD-4.81%簡介
EIP-4626提供了一種將代幣投資到投資池(通常稱為金庫)的標準方法。當我們存入自己的資產時,我們會收到一個份額代幣,代表我們在金庫里的資產。金庫將把匯集的資產投資到一個或多個基礎平臺,為持有者產生收益。EIP-4626標準的一個結果是,存款和鑄幣函數沒有提供指定回報的最小份額或資產金額的方法。這通常用于防止高滑點或三明治攻擊。mStable如何通過其MetaVaults解決這個問題——在保持符合標準的同時減輕高滑點攻擊?本文描述了這些挑戰,并解釋了他們的方法是如何工作的。EIP-4626和mStable金庫存款
mStableEIP-4626的首個金庫將投資于基于Curve3Pool的Convex池。從EIP-4626的角度來看,金庫的資產是Curve3Pool的流動性提供者代幣(3Crv)。存款函數是EIP-4626規范的一部分,它指定要存入多少資產以及將接收金庫份額的帳戶。存款函數返回給接收方會鑄造多少金庫份額。functiondeposit(uint256assets,addressreceiver)externalreturns(uint256shares);例如,存入3CrvConvexmUSD金庫將從調用方轉移3Crv,并將vcx3CRV-mUSD金庫份額轉移到接收方。
亞馬遜推出類似元宇宙游戲指導用戶如何運用AWS:3月16日消息,亞馬遜發布了一款類似元宇宙的在線角色扮演游戲。在這款名為“AWS Cloud Quest”的游戲中,用戶可以創建自己的虛擬角色,在虛擬城市中穿梭,幫助居民解決與云相關的技術問題。亞馬遜表示,推出Cloud Quest是為了幫助解釋亞馬遜云服務(AWS)核心服務和類別,包括計算、存儲、數據庫和安全服務,以及指導基本云解決方案的構建。(CNBC)[2022/3/16 13:59:49]

EIP-4626標準的強大之處在于,在投資池中有一種通用的投資方法,但對資產可以投資到底層平臺的內容和時間沒有限制。對于mStable的3CrvConvxmUSD金庫來說,3Crv被添加到CurvemUSDMetapool中,然后產生的流動性提供者代幣(musd3Crv)被存入ConvexmUSD池中,該池會投資于CurvemUSDgauge并獲得更高的回報。這個過程中的一個技術挑戰是如何防止三明治攻擊。
Bicc幣交所早期投資人王小彬:如何在安全前提下實現高速處理是區塊鏈底層公鏈突破重點之一:金色財經現場報道,“2020 Cointelegraph中文大灣區·國際區塊鏈周”8月5日-7日在深圳舉行。Bicc幣交所早期投資人&CWV主鏈基金會管理人王小彬跨洋連線“公鏈下一輪,CWV2.0如何回答”,他表示,如何在安全的前提下實現高速處理是區塊鏈底層公鏈突破的重點之一。CWV2.0相對傳統公鏈在速度方面優勢非常明顯,因為采用了VRF(隨機驗證方法)共識,CWV2.0在運行過程中,通過隨機函數確保出塊節點的公平性和去中心化控制,同時在塊高度上實現PBFT容錯能力,使得VRF的主鏈更加穩定,在賬本層面可以很好地實現快速出塊。[2020/8/7]

什么是三明治攻擊?如何預防它們?
當我們向CurveMetapool(或任何其他池)添加流動性時,我們指定自己想存入的資產數量和流動性提供者(LP)代幣的最小數量。對于mUSDMetapool,金額是一個包含兩項的數組。第一個是mUSD的量,第二個是3Crv的量。3CrvConvex金庫只存3Crv,因此金額數組的第一項將為零。functionadd_liquidity(uint256memoryamounts,uint256min_mint_amount)externalreturns(uint256);開發金庫時的一個技術挑戰是我們如何設置預期流動性提供者代幣的最小數量。僅僅將min_mint_amount設置為零是不夠的,因為它會讓存款交易受到三明治攻擊。但在我們深入了解三明治攻擊是如何工作之前,我們需要更多地了解CurveMetapool定價是如何工作的。由于金庫只添加兩個池代幣(mUSD和3Crv)中的一個,因此它接收到的Metapool流動性提供者(LP)代幣的數量將取決于Metapool中mUSD和3Crv的余額。池中的3Crv越多,當僅將3Crv添加到Metapool時,返回的LP代幣就越少。例如,如果Curve的mUSDMetapool添加了200萬個mUSD,600萬個3Crv和100k個3Crv,則將收到100,068個LP代幣(musd3Crv)。如果Metapool有600萬個mUSD,添加了200萬個3Crv和100k個3Crv,將收到100,892個LP代幣(musd3Crv)。那么三明治攻擊是如何實現的呢?
動態 | EOS社區在如何使用eosio的資金上存在分歧:據Coindesk消息,EOS區塊鏈上的eosio.saving賬戶余額不斷增加,價值接近1.92億美元。EOS社區對如何處理這些資金存在分歧。EOS核心工作小組的成員希望看到這些資金被用于造福社會。然而,也有明顯的聲音,敦促社區關閉WPS,取消其資金來源,“燒掉”或銷毀目前在eosio.saving帳戶中的所有Token。[2018/8/27]
攻擊者在將交易包含到區塊之前,就會監控Mempool中可能被利用的交易。為了利用交易,他們賄賂區塊生產者,將他們的交易包含在可利用的交易之前和之后。也就是說,他們將易受攻擊的交易與自己的交易夾在一起。如果有一筆交易將3Crv添加到最低LP金額為零的mUSDMetapool,則攻擊者的第一筆交易將是減少Metapool中的mUSD數量。這意味著在易受攻擊的添加流動性交易中收到的MetapoolLP代幣數量遠低于應有的數量。在第三個交易中,攻擊者返還在第一個交易中刪除的mUSD,并將收益裝入囊中。例子使用Curve的mUSDMetapool,池中有6,000,000mUSD和3Crv,11,917,295個LP代幣(musd3Crv)和1.018095美元的虛擬價格。攻擊者通過使用6,500,000(54.5%)池流動性提供者(musd3Crv)代幣從池中提取5,973,425的mUSD,使用他們池中的大部分流動性提供者代幣(musd3Crv)來平衡池。使用remove_liquidity_one_coin函數進行單邊提款,池中剩下0.43%mUSD和99.56%3Crv。虛擬價格上漲了近1%,至1.019105,因為大量不平衡的提現為池收取了費用。受害者使用add_liquidity函數將100,000個3Crv添加到不平衡的池中,且沒有最小流動性提供者數量。如果池是平衡的,受害者得到81978個LP代幣而不是100371個。這意味著受害者得到的LP代幣比他們應該得到的少18,393個(18%)。以美元計算,受害者得到的美元價值減少了18,643(18%)。對于第三個也是最后一個交易,攻擊者使用add_liquidity將他們從第一個交易中提取的5,973,425個mUSD添加回池中,以接收6,503,610個LP代幣(musd3Crv)。比第一次交易多取了3610美元。池的虛擬價格將增加1%至1.019216,因為這是另一個不平衡的交易。以美元計算,攻擊者的LP價值從6,500,000*1.018095=6,617,617美元上升到6,503,610*1.019216=6,628,583美元,增加了10,966美元(1.65%)。如果受害者損失了18643美元價值,而攻擊者只獲得了10966美元價值,那么缺失的7677美元價值在哪里?使池失衡的0.04%費用由流動性提供者和Curve投票托管的CRV(veCRV)持有者平均分攤。攻擊者未持有的5,417,295LP代幣的價值從5,515,323美元增加到5,520,794美元。這比池費用的50%增加了5,471美元。增加的美元價值歸于托管CRV(veCRV)持有人。Curve的保護
部胡光俊:正考慮如何將區塊鏈技術應用于領域:據經濟參考報消息,近日部第一研究所信息安全部副主任胡光俊接受采訪時表示,未來將把物理世界、跟人的關聯關系納入整個區塊鏈生態體系里面來。他透露,目前該部門正考慮如何將區塊鏈技術應用于領域。[2018/5/14]
為了防止三明治攻擊,在向CurveMetapool添加流動性時,需要指定一個合理的最小LP代幣數量。通常,DeFi協議會在交易中傳入相當數量的金額。Curve池中的add_liquidity函數就是min_mint_amount的一個很好的例子。但是對于標準的EIP-4626存款函數,沒有定義參數來指定最小金額,因此我們無法傳入相當數量的鏈下計算的MetapoolLP代幣。Curve池有一個calc_token_amount函數,它可以計算池代幣存款收到的LP代幣數量。但這不能用來防止三明治攻擊。如果已經運行了一個交易來平衡池,那么calc_token_amount函數將只返回當前不公平的LP代幣數量。functioncalc_token_amount(uint256memoryamounts,boolis_deposit)externalviewreturns(uint256);因此問題仍然存在,EIP-4626函數沒有辦法傳遞最小量。打破標準來添加這一點是不可取的,使用預言機也是次優的。我們需要鏈上方法。mStable的方法
金色財經獨家分析 比特幣期貨市場空倉降低 對現貨價格的影響如何?:報道稱大型投機客在芝加哥期權交易所的比特幣期貨凈空倉降至1370張合約,為該產品12月上線以來最低的凈空水平,顯示市場情緒好轉。 金色財經獨家解讀,與其他期貨一樣,比特幣期貨同樣具有價值發現和套期保值(礦工的最愛)的作用,期貨價格與現貨價格走勢相似,臨近合約日期貨與現貨價格趨同,期貨價格帶動現貨價格的走勢,讓套利空間逐漸收窄。
期貨等金融衍生品爭相上線,一方面使得數字貨幣的定價權爭奪趨于激烈,另一方面也吸引更多的專業傳統金融投資者加入,兩者共同促進幣價趨于理性。隨著更多保值需求者和更多投機套利者的加入,流動性將增強,對現貨市場的引領能力會更強,也反映出人們更愿意在監管下開展交易。需要說明的是,由于比特幣本身價格的波動劇烈,期貨交易又加杠桿,所以一定警惕爆倉風險。[2018/3/26]
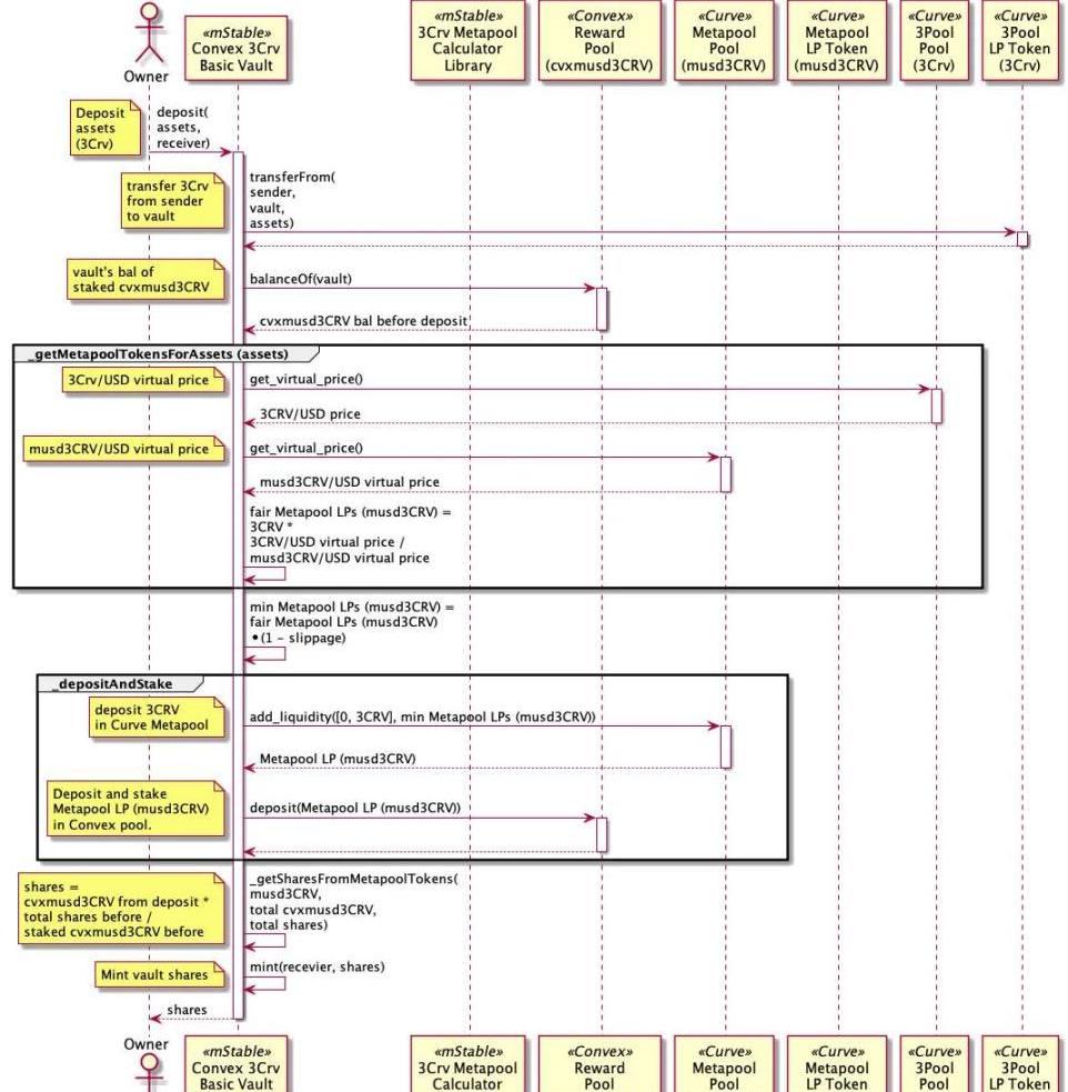
mStable的金庫獲得一個公平的MetapoolLP代幣價格的方法是使用CurveMetapool和Curve3Pool的虛擬價格。get_virtual_price函數以美元為單位返回池的流動性提供者代幣的價格。它通過計算池的不變式來實現這一點,該不變式是池中代幣的美元價值除以代幣的總供應量。由于池中代幣的余額不影響池的不變值或總美元價值,虛擬價格不會受到三明治攻擊。functionget_virtual_price()externalviewreturns(uint256);對于存入mStable金庫的存款,我們需要在Curve的3PoolLP代幣(3Crv)中對MetapoolLP代幣進行定價,因為這是我們在金庫中使用的資產。為此,我們得到3Pool虛擬價格,并將其除以MetapoolLP代幣價格。fairMetapoolLPtokens=3Crvassets*3Poolvirtualprice/Metapoolvirtualprice一旦我們有了一個合理的價格,我們就可以通過目前配置為1%的滑點系數來降低它。這個調整后的公平價格用于計算在向池中添加3Crv流動性時可以接收的CurveMetapoolLP代幣(musd3Crv)的最小數量。存款的全部流程如下:

結論
雖然標準在標準化和獲得采用方面起著巨大的作用,但像這樣的問題提醒我們,在DeFi方面沒有輕松的勝利。我們需要認識到現有標準的局限性,并為它們尋找最佳的解決方案。
近日,地址起始為“0x57e”的神秘巨鯨持續做空CRV。巔峰之時,他抵押超過6360萬枚USDC,借出了9200萬枚CRV并持續做空。隨著CRV的價格一路下跌,Curve創始人不得不親自下場.
1900/1/1 0:00:00昨晚,zkSync開發公司MatterLabs宣布完成2億美元C輪融資,BlockchainCapital和Dragonfly共同領投.
1900/1/1 0:00:00“OGtown”是華語cryptopunks社區授權的文章專欄本期特邀嘉賓介紹Redlioneye.eth:CryptopunksOG,加密原生信仰者,巨鯨收藏者.
1900/1/1 0:00:00首先是Terra的崩盤,然后是中心化加密貸款機構破產,現在,世界上最大的加密貨幣交易所之一FTX(幾乎可以肯定)破產了.
1900/1/1 0:00:00MEV距離最初的概念被提出不久,已然成為2022年的一個核心話題,MEV也被視為區塊鏈中的無許可激勵措施,用戶可在先到先得的基礎上提取.
1900/1/1 0:00:00ChatGPT是個啥?ChatGPT是個啥? 近期,OpenAI發布了ChatGPT,是一個可以對話的方式進行交互的模型,因為它的智能化,得到了很多用戶的歡迎.
1900/1/1 0:00:00