 BTC/HKD+1.66%
BTC/HKD+1.66% ETH/HKD+1.6%
ETH/HKD+1.6% LTC/HKD+2.2%
LTC/HKD+2.2% ADA/HKD+1.15%
ADA/HKD+1.15% SOL/HKD+0.7%
SOL/HKD+0.7% XRP/HKD+1.43%
XRP/HKD+1.43%編者按:本文來自Findora社區投稿,Odaily星球日報經授權、編輯后發布。
   
目前提到區塊鏈金融,其實很多人想到的應該是Defi。雖然以AMM模式為模型的Uniswap的風漸漸退去,但是我們也鑒證了“分布式金融”Defi曾經的一時瘋狂。而Defi幣種除了預言機板塊已經當初的幾個明星項目比如COMP、Balancer等依舊堅挺,很多Defi通證已經快歸零了。而經過這輪瘋狂,我們發現我們需要的不是變了法兒的投機,而是真正意義上的好用的去中心化金融基建。目前,以以太坊為代表的金融網絡承載著目前主要的Defi生態,以太坊網絡的弊端在于,承載差、透明性不足以及交易成本極其高,就比如按照目前以太坊的價格進行鏈上操作最起碼需要50塊人民幣以上的GAS費。以太坊2.0的愿景十分美好,但是1024個分片看起來離我們十分遙遠。而對于商用來講,保護隱私是一個直至關重要的事情,當下的主流公鏈都是以公開透明為主。而匿名鏈比如門羅達氏等等都不支持擴展。為什么需要隱私?簡言之,商業機密、個人財產安全、運維安全都需要隱私。所以綜上來講,Findora網絡可以較好的解決以上問題,并且有望構建一個民主化非孤島的分布式金融基建。最近Findora網絡開放了測試網,而馬里奧作為Findora的社區用戶,也很榮幸的申請到了測試網賬號率先體驗對Findora區塊鏈網絡的錢包以及區塊鏈瀏覽器進行體驗。在谷歌瀏覽器上安裝好Findora錢包插件以后,馬里奧直接在WEB端進行錢包賬戶的創建,對于Findora錢包來講,其錢包賬號體系與傳統的區塊鏈錢包賬戶不太一樣。傳統區塊鏈賬戶創建直接是以助記詞備份的形式來進行錢包管理,而對于用戶來講想要重新登錄賬戶只能通過你永遠也記不住的助記詞和私鑰的方式來導入。
亞洲開發銀行完成跨境債券結算的區塊鏈試驗:金色財經報道,亞洲開發銀行 ( ADB ) 進行了區塊鏈概念驗證,以實現債券交易的跨境結算,并得出結論認為該技術符合目的。Project Tridecagon試驗是支持ASEAN+3 地區跨境債券交易的交割與支付這一目標的一部分 ,其中“+3”代表中國、日本和韓國。
Project Tridecagon 將交易分為兩種。一種是外匯交易(payment versus payment or PvP),一種是國內的安全結算。這個想法是讓中央銀行鑄造貨幣代幣和每個司法管轄區的中央證券存管處(CSD)鑄造證券代幣。[2023/6/16 21:40:55]
   
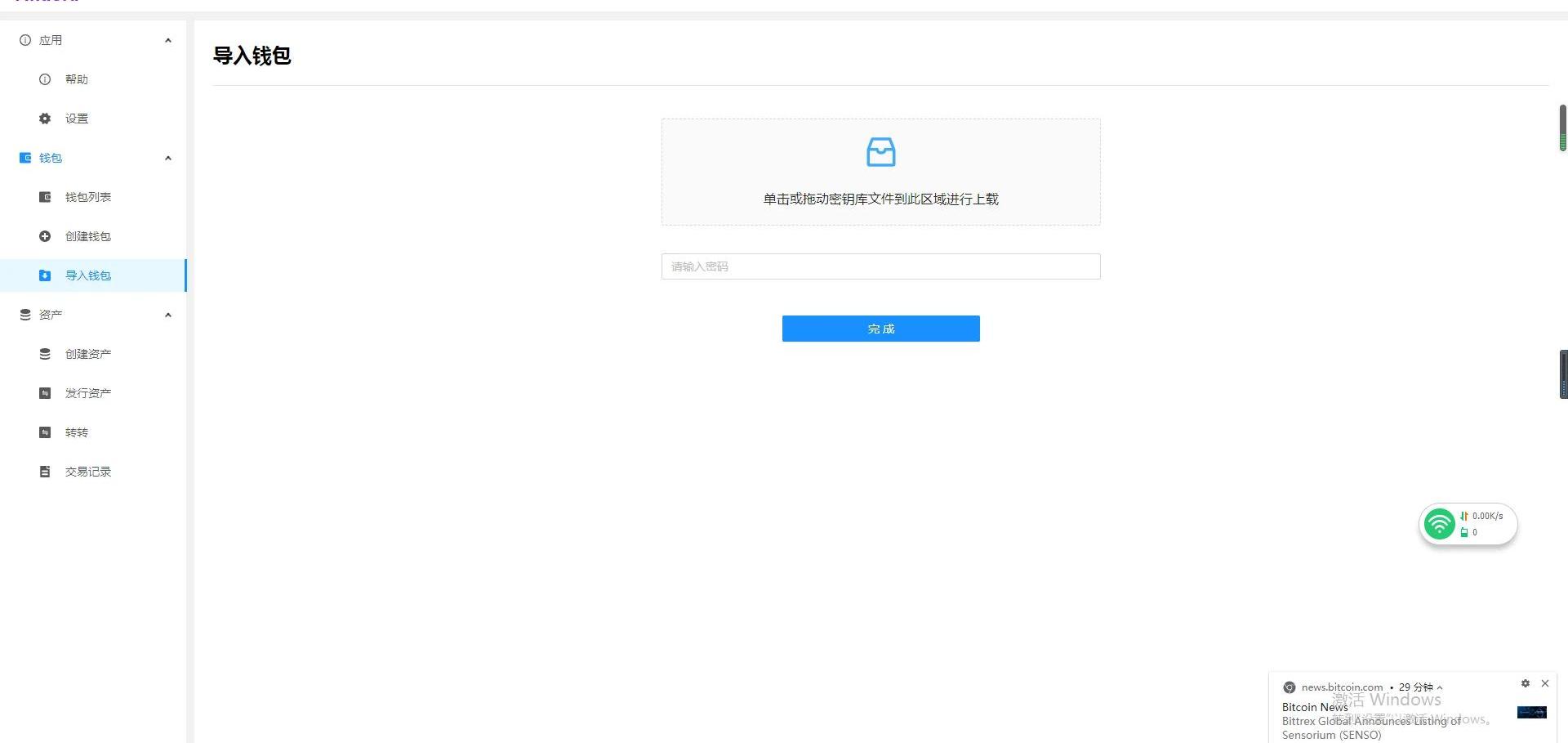
而在Findora錢包中創建的賬戶則是以用戶名和密碼的形式進行創建,而私鑰則是與用戶名以及密碼對進行對應。而用戶創建錢包以后,相應會生成一個文件。
數據:以太坊橋TVL達到62.4億美元:金色財經報道,Dune Analytics數據顯示,以太坊橋當前TVL達到62.4億美元。其中鎖倉量最高的5個橋分別是Polygon Bridges(30.74億美元)、Arbitrum Bridges(21.71億美元)、Optimism Bridges(12.46億美元)、Fantom Anyswap Bridge(1.81億美元)、Near Raibow(1.14億美元)。[2023/5/21 15:16:12]
   
當我們再次進行導入的時候將這個文件導入并輸入密碼就可以將賬戶導入。
   
傳統的區塊鏈錢包,拿到私鑰或者助記詞,基本就意味著賬戶成功被“控制”,而對于Findora賬戶,想要“控制”賬戶,首先要獲取該賬戶文件,同時還要知道賬戶的密碼,是一種雙重防護模式。Findora錢包的一大亮點功能在于,其支持用戶無門檻的進行Findora標準代幣的發行,用戶只需點擊幾個按鈕就能成功發行自己的代幣,馬里奧在測試網“玩”了一下。首先在需要進行創建代幣,即輸入相應的代幣信息,比如數量,另外還有最大增發金額以及可轉讓的兩個可選按鈕,代幣名字在主網上可以改,測試網上目前還不能更改。
DeFi協議Thetanuts Finance完成1700萬美元融資:金色財經報道,多鏈結構化產品協議 Thetanuts Finance 已完成由 Polychain Capital、Hyperchain Capital 和 Magnus Capital 領投的 1700 萬美元融資。Thetanuts Finance 是一家 DeFi 公司,提供一系列加密結構化產品,以滿足廣泛的客戶群,包括期權交易員、去中心化自治組織 (DAO)、做市商和其他流動性提供商。[2023/4/24 14:24:23]
   
勾選相關信息,進行代幣的創建,代幣就成功的創建了出來。
   
而成功創建以后,馬里奧去自己賬戶中看了一下發現并沒有這個資產,所以還需要將創建的資產進行發行。
數據:比特幣巨鯨數量已降至2027個,創2019年以來最低水平:金色財經報道,比特幣巨鯨數量已降至2019年以來最低水平,根據Glassnode 2月19日數據顯示,持有超過1000枚比特幣(或以上)的錢包地址數量為2027個,而上次低點發生在2019年8月5日,當時相關地址數量為2,023個。
此外,數據還顯示比特幣巨鯨數量在2021年2月達到頂峰,約2500個,之后一直在穩步下降,僅在在2022年2月至3月期間出現過反彈。當前持有1萬枚以上的“超巨鯨”比特幣地址數量為117個,變化幅度不大。[2023/2/21 12:19:19]
   
   
   
美國白宮:SBF去年造訪白宮主要是關于大流行病,也涉及加密相關的一般信息:1月4日消息,針對SBF在2022年期間四次訪問美國白宮,白宮新聞秘書KarineJean-Pierre在周二的新聞發布會上回應,白宮官員與SBF之間的所有會議都主要集中在非營利性的大流行病防范計劃上,不過,對話也可能涉及到加密行業和加密貨幣交易所的“一般信息”。
根據最近公開的白宮記錄,SBF最近一次訪問白宮是在2022年9月9日,主要是游說立法者通過數字商品消費者保護法(DCCPA),以調整加密貨幣監管框架。(Decrypt)[2023/1/4 9:51:08]
我們就可以在賬戶中看到我們創建的資產了。
   
其實發行代幣,在目前的區塊鏈系統中,是一個門檻十分高的操作,這個門檻包括技術門檻以及經濟門檻。所以,普通用戶想要基于傳統主流鏈進行發幣,是一件比較難的事情,而Findora上,馬里奧自行摸索點擊幾個按鈕就成功的將代幣發行。Findora生態未來將承載各類金融用戶,并且有著各類的金融需求。Findora的智能資產框架是從頭開始構建的,為全面支持各種性質的資產,包括法定貨幣、加密貨幣、股票、債權和衍生產品提供了一個包容性的保障。Findora的轉賬,在瀏覽器上查詢是會對一些相關信息隱藏的,而對于這一點,馬里奧進行了一個轉賬嘗試,創建了一個新的賬戶進行互轉。
   
創建好以后,我們轉100個我們剛發行的代幣試試。
   
我們可以看到,其轉賬的數量以及類型是否公開是可選的,可以進行隱藏處理,即身份、交易金額和交易元數據都是強加密的。甚至驗證者節點和存儲提供者節點也無法讀懂數據。
   
目前的區塊鏈系統,基本都是以交易公開透明為主。而對于區塊鏈技術的商用,交易等行為選擇性匿名是十分必要的,這也是構建商業金融的一個基礎。Findora系統轉賬過程中消耗極低并且轉賬速度還是比較快的。Findora區塊鏈系統的匿名性是以零知識證明為基礎,目前運用零知識證明的區塊鏈系統包括Zcash以及XZC等,一方面擴展性幾乎為0,另一方面做不到選擇性匿名。而Findora采用零知識證明Bulletproofs和Supersonic技術可實現選擇性披露。用戶可以證明金融交易是正確和合規,而不會泄露敏感信息,換句話講即高可審計性。而其高度優化的零知識證明技術具有快速、高吞吐量的保密資產轉移功能,可擴展至至少每秒數千次(TPS)。默認情況下,身份和交易信息是加密且高度安全的。甚至驗證者節點和存儲提供商也無法讀取數據。目前Findora可實現隱私支付、隱私資產轉移、可清償性的證明、白名單資產證明、賬戶余額在某個范圍的證明、特有權限的查看私鑰、隱私多來源的支付、隱私資產追蹤等等。Findora權限更加開放,一方面用戶使用鏈上資源的門檻低,比如轉賬以及發行TOKEN等。另一發面用戶成為節點的門檻也比較低,Findora的加密累加器允許驗證者節點僅存儲千字節大小的記錄而不是承擔太字節計的存儲負擔,大大降低運營節點的門檻并大幅提升可擴展性,估計到主網上線時所有人都可以成為運營節點參與共識。共識機制使得安全性得到保證
Findora以金融為基礎,那么相應的網絡中交易安全需要得到保障。Findora的雙層共識機制整體叫做Finsense,是采用POS以及FBA的混合共識機制。相對于拜占庭BFT共識機制,FBA有著更高的容錯率,不需要每個節點都信任整個網絡的2/3節點。當系統正常運轉時,Finsense正常運行POS共識機制,高昂的經濟成本和滲透網絡機構信任結構設定的高度困難阻礙了對共識的攻擊企圖。而當有節點作惡時,將切換到FBA進行“糾錯”。區塊鏈技術最先落地的領域一定是金融領域,而一個安全高效的區塊鏈基建是十分必要的,而對于Findora來講,對于無論是個人、中小企業或行業巨頭都可以在Findora上部署金融場景和用例,改變傳統金融的孤島格局。
Tags:FINORANDOINDReimagined Financecoral幣創始團隊Undo TokenFINDSHIBBY
編者按:本文來自幣新區塊,Odaily星球日報經授權轉載。 幣新消息,中國建設銀行已在其手機app中開放針對普通用戶的央行數字人民幣DC/EP賬戶.
1900/1/1 0:00:00編者按:本文來自金色財經,Odaily星球日報經授權轉載。DeFi儼然成為幣圈當下最炙手可熱的香餑餑.
1900/1/1 0:00:00編者按:本文來自白話區塊鏈,作者:木沐,Odaily星球日報經授權轉載。DeFi火了,也帶來了局部的牛市.
1900/1/1 0:00:00編者按:本文來自加密谷Live,作者:BradBehrens,翻譯:李翰博,Odaily星球日報經授權轉載.
1900/1/1 0:00:00編者按:本文來自威廉閑談,作者:陳威廉,Odaily星球日報經授權轉載。前天晚上美聯儲的“未來二十年大計”又點燃了海外HODL們抨擊美元的熱情。一句話解釋,在他們眼中,美元未來如廁紙.
1900/1/1 0:00:00我不是新韭菜,可是最近一段時間,新韭菜似乎在奮勇向前,拼殺方式比起老韭菜、幣圈老人兒要野蠻血腥很多,以下是我的親身經歷,因為我測評項目,即使有風險也要拿些錢去嘗試一下.
1900/1/1 0:00:00