 BTC/HKD-0.33%
BTC/HKD-0.33% ETH/HKD+0.56%
ETH/HKD+0.56% LTC/HKD-0.02%
LTC/HKD-0.02% ADA/HKD-0.72%
ADA/HKD-0.72% SOL/HKD-0.32%
SOL/HKD-0.32% XRP/HKD-0.16%
XRP/HKD-0.16%   
CryptoArt:Edition1of1
本投研報告由幣萌研究院發布,報告內容僅供參考,切勿作為投資建議或投資依據。
文中所涉數據均截至2021/6/21,可能與發文時的實際情況有所偏差,請自行驗證。
||導讀
公鏈的擴容問題已經困擾區塊鏈行業多年,尤其在DeFi、NFT等加密衍生市場的擴張之下,生態最為完備的以太坊擁堵愈發嚴重,高費低效的網絡逐漸成為拖累行業發展的最大桎梏。
區塊鏈的擴容主要分為Layer1和Layer2兩個方向。Layer1方向是指改進公鏈本身以提升性能,即鏈上擴容,包含增加區塊大小、分片等;Layer2方向是指不對主鏈進行任何改進,而是構建一個鏈下的二層,在二層處理部分交易以分擔主鏈的壓力,只在必要時和主鏈進行交互,即鏈下擴容。
早年間Layer1擴容更受市場關注,出現過很多主打增加區塊大小的比特幣分叉項目,以及各類號稱「以太坊殺手」的高TPS公鏈項目,以太坊本身也會在2.0版本實現分片擴容。但隨著DeFi的繁榮,人們逐漸意識到僅憑Layer1擴容已經無法滿足需求,Layer2擴容可能才是當下形勢下的最優解。
本文將重點探討三種Layer2方案,分別為最早期的狀態通道方案、如今走向沒落的Plasma方案以及風頭正勁的Rollup方案。
||方案1·狀態通道
狀態通道的原理是開辟一個鏈下的「通道」,用戶可以通過在智能合約中鎖定資產的方式,來將鏈上資產「轉移」至通道中,并在通道中進行資產交互。在通道內進行資產交互操作不會占用主鏈的資源,且無需耗費昂貴的交易費用,可以適用于一些高頻小額支付場景。用戶在離開通道時進行結算,資產將轉回主鏈。
   
以實際的應用場景為例,例如用戶A為用戶B提供某項服務,需要用戶B每隔1小時向用戶A支付一次小額的服務費。如果這發生在主鏈上,則需要占用大量的主鏈計算資源,且需要頻繁支付昂貴的手續費。如果使用狀態通道,用戶B可以鎖定部分資金進入通道,在通道內向用戶A進行支付,每次支付都會使兩者的賬戶狀態更新。當服務期結束后,用戶B可以取回剩余的資金返回至主鏈,用戶A也可以將在通道內收到的服務費返回至主鏈。
馬斯克:X平臺上“永久禁令”將會很少見:金色財經報道,馬斯克在X平臺(原推特)表示,一般來說,永久禁令將很少出現。這是這個平臺成為公共廣場的必要條件。[2023/9/5 13:17:26]
狀態通道的解決方案也可以為一些DApp提供幫助,例如區塊鏈游戲。假如用戶A和用戶B進行游戲對戰,該游戲由智能合約控制,雙方可以鎖定一些資金并開啟通道,在鏈下通道進行游戲,游戲結束后通道關閉,獲勝方獲得資金獎勵。
上文的例子中僅有兩個參與方,這類應用場景非常有限,而具備多個參與方的狀態通道「網絡」才是其完全形態,這要利用通道的「可組合性」,例如用戶A和用戶B之間有一個通道,用戶B和用戶C之間也有一個通道,那么A和C就可以通過B實現交互。
狀態通道是最早的擴容方案之一,目前存在著兩點比較明顯的限制。首先,狀態通道的使用范圍僅限于加入通道的用戶,無法向通道外的用戶發送資金;其次,狀態通道內的資產在邏輯層面必須要有「所有者」,Uniswap智能合約等沒有明確所有者的對象無法使用狀態通道,這就導致其應用場景大大受限,只能在一些有限的支付場景使用。
相關項目:閃電網絡
狀態通道最知名的應用便是比特幣的「閃電網絡」。閃電網絡是為了緩解比特幣交易擁堵、實現小額快速支付的技術。近期,薩爾瓦多宣布成為首個將比特幣作為法定貨幣的國家,該國曾與加密貨幣錢包Strike建立合作伙伴關系,Strike就是使用閃電網絡進行支付結算。
||方案2·Plasma
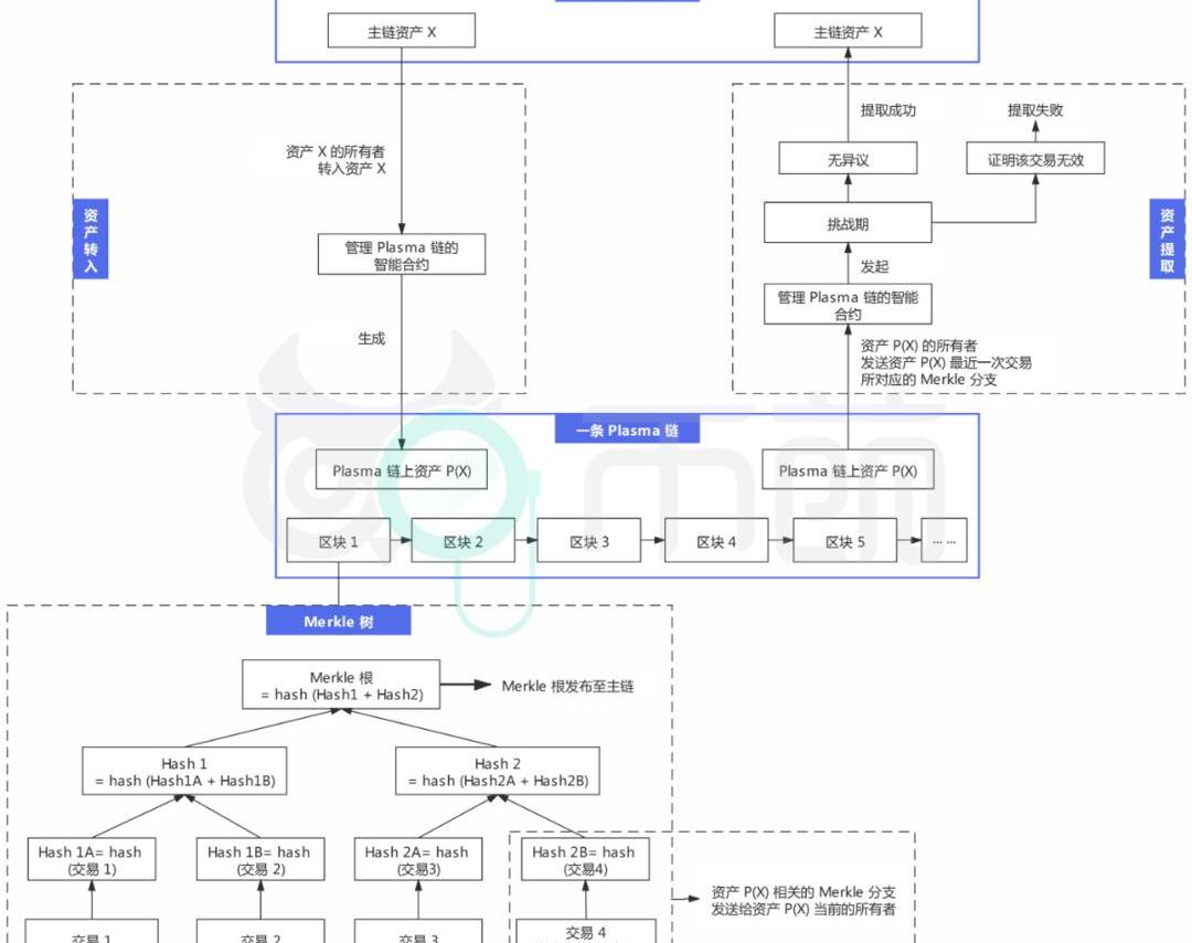
Plasma可以理解為一個側鏈框架,加密領域以往出現過很多側鏈解決方案,側鏈的核心難點在于雙向錨定的安全實施。其中前向錨定是比較簡單的,通用方案是用戶將資產鎖定在主鏈上,然后在側鏈生成對應的資產。難點在于后向錨定,由于側鏈無法達到主鏈的安全性,所以存在側鏈被攻擊/側鏈運營商監守自盜導致資金無法提取/資金被他人惡意提取的可能性。Plasma為了解決該問題,引入了「挑戰期」的設定。
具體而言,用戶將資產從主鏈轉移至Plasma鏈時,需要將主鏈資產發送至管理Plasma鏈的智能合約,該資產即可進入Plasma鏈中進行交互。每隔一段時間,Plasma鏈的操作者就會對該時間段內Plasma鏈的交易進行一次「批處理」并生成Merkle樹,相當于生成一個區塊。操作者會將Merkle樹的Merkle根發布到主鏈上,另外還會將該Merkle樹中涉及某項資產交易的Merkle分支發送給該資產當前的所有者。
Astar Network將于4月6日在主網推出第二代智能合約:金色財經報道,多鏈去中心化應用程序協議 Astar Network 將于 4 月 6 日在其主網上推出支持以太坊虛擬機 (EVM) 和 WebAssembly 虛擬機 (WASM VM) 的智能合約的第二次迭代。[2023/4/3 13:42:27]
當用戶申請將資產從Plasma鏈提取到主鏈時,則需要向主鏈的智能合約提交該資產最近一次交易對應的Merkle分支,用來證明資產提取操作的合法性,智能合約會發起一個挑戰期。在挑戰期內,任何人都可以使用其他的Merkle分支來驗證和質疑該項提取操作的合法性,如果挑戰期內有人能證明此為欺詐交易,那么用戶將提取失敗,否則會提取成功。
如下圖所示,例如用戶A在主鏈上擁有資產X,并將其轉入了智能合約,在Plasma鏈上獲得對應資產P(X)。后續用戶A在Plasma鏈上把資產P(X)轉給了用戶B,這筆交易被記錄在區塊1Merkle樹的交易4位置。Plasma鏈的操作者在打包區塊1時,會將Merkle根發布到主鏈,并將交易4對應的Merkle分支發送給資產P(X)當前的所有者用戶B。用戶B此時申請提取該資產到主鏈,則需要向主鏈智能合約提交交易4的Merkle分支,智能合約發起挑戰期,如果挑戰期內無人證明該項操作存在欺詐,則用戶B成功提取資產。
   
上文為Plasma方案的大致運作方式,在其演變過程中,衍生出了多種改良版的方案,例如PlasmaMVP、PlasmaCash、MoreVP等。這些方案都繼承了Plasma的高安全性,但也共同存在著一些問題:
退出時間長:提取資產到主鏈時,需要較長的挑戰期。
需要定期上線:用戶必須定期上線,以實現對Plasma鏈的監控,否則出現黑客攻擊事件時可能錯過挑戰期。
批量退出對主鏈的壓力:如果一個Plasma鏈上的大量用戶在同一時間段內提取資產到主鏈,所有用戶都要在挑戰期內進行挑戰以完成提款,這也就意味著會批量發布到主鏈上,產生踩踏效應,導致主鏈嚴重擁堵。
加拿大證券管理局將收緊對該國加密貨幣交易所的要求:金色財經報道,據兩位了解該計劃的人士透露,本月晚些時候,加拿大證券管理局 (CSA) 將收緊對該國運營的加密貨幣交易所的要求。CSA 在去年中旬宣布,它要求在加拿大運營的未注冊加密交易平臺在尋求注冊時做出某些合規“承諾”。CSA 拒絕討論預注冊承諾 (PRU)制度的更新,但表示將“在不久的將來公布更多細節”。
美國證券交易委員會已經開始加快對加密公司的打擊力度,與交易所 Kraken 達成和解,并聲稱 Paxos 發行的穩定幣是證券。在去年的行業災難之后,英國和加拿大等其他七國集團國家也同樣加大了對該行業的監管力度。[2023/2/17 12:11:58]
數據可用性問題:理想狀態下,Plasma鏈的操作者會將特定的底層數據發送給用戶自己進行保管,也就是具備數據可用性。但萬一操作者作惡,只發布Merkle根至主鏈,但拒絕發布底層的交易數據給用戶,這會使用戶無法驗證該Plasma鏈的正確性。
相關項目:Polygon
Polygon原名Matic,是一個運行在EVM上的基于狀態的側鏈,采用Plasma解決方案和PoS共識機制。Polygon對Plasma進行了改進,改進主要包含將UTXO模型轉變為賬戶余額模型、采用雙重PoS機制、兼容EVM等,使其不僅可以做到和狀態通道類似的、資產具備明確所有者的支付類用途,還可以支持運行各類基于智能合約的DApp。
Polygon兼容以太坊EVM,有完善的開發工具,以太坊上的開發者可以輕松移植應用至Polygon生態,目前包含Aave、Sushiswap、Curve、1inch等在內的多個以太坊DeFi應用已經移植到Polygon的Plasma-PoS鏈中。
   
目前Polygon主要為以太坊主鏈提供擴展,未來會支持更多主鏈。Polygon的愿景是成為「Layer2聚合器」,除Plasma方案外,未來還將同時兼容OptimisticRollup、zkRollup、Validium等方案。
4億美元的USDT從火幣轉移到一個未知錢包:金色財經報道,Watcher.Guru在社交媒體上稱, 4億美元的USDT從火幣轉移到一個未知錢包。[2022/7/13 2:10:30]
||方案3·Rollup
由于Plasma方案存在無法解決的數據可用性等問題,所以逐漸走向沒落,而更具優越性的Rollup方案開始成為當前最受關注、最具落地價值的Layer2方案。
Rollup的邏輯與Plasma方案類似,兩者最大的區別如下。
Plasma本質上是將計算和數據都轉移到鏈下,只將鏈下的交易數據進行處理后的結果發布到主鏈,用戶無法通過Merkle根了解到每一筆交易的信息,如果Plasma鏈操作者拒絕將底層的交易數據發給用戶,那么就存在數據不可用的問題。
Rollup方案的核心在于,將鏈下大量的交易進行打包壓縮,然后將壓縮的數據發布到主鏈,發布到主鏈的壓縮數據中包含了每筆交易的基本信息,這就保證了數據的可用性,進而可以實現對操作者的免信任。
下文具體闡述Rollup方案的運行方式。
首先,在主鏈上存在Rollup智能合約,里面存有狀態根,即表征Rollup狀態的Merkle根,Rollup狀態包含Rollup中的賬戶余額、合約代碼等。
操作者在收集到大量鏈下交易數據后,會在主鏈上向Rollup智能合約發起批處理操作,里面包含打包壓縮的交易數據,以及舊的狀態根和新的狀態根,智能合約會檢驗新舊狀態根是否匹配,如果檢驗通過,舊狀態根會更新為新狀態根。
   
批處理中的交易的輸入方或輸出方可以是來自Rollup外部的,這就可以實現用戶在Rollup中的資金存取。例如用戶從以太坊主鏈轉移資產到Rollup合約,那么這筆交易就是從Rollup外部的以太坊主鏈輸入資產至Rollup內部,同理,如果是從Rollup內提取資產返回以太坊主鏈,就是從Rollup內部輸出資產至Rollup外部。
BlockFi目前估值已不足5億美元,曾借給三箭資本10億美元:6月30日消息,Morgan Creek Digital 投資者電話會議泄露的錄音顯示,Morgan Creek 正試圖迅速籌集2.5億美元現金以購買BlockFi的多數股權,擬議的新一輪融資中BlockFi的估值低于5億美元,BlockFi去年曾以超過50億美元的估值完成融資。
Morgan Creek的管理合伙人Mark Yusko表示,Morgan Creek的報價是對FTX的直接反擊,Yusko在電話會議上告訴投資者,如果FTX行使其選擇權,它將有效地從BlockFi的股東表中清除他們所有的現有股權。此前,FTX與BlockFi簽署了一份條款清單,將為其提供2.5億美元的循環信貸額度。
此外,BlockFi向3AC提供了約10億美元的貸款,抵押品是三分之二的比特幣和三分之一的GBTC,超額抵押率為30%,6月16日,BlockFi首席執行官在推特上證實,該公司已經清算了一個大客戶的超額抵押貸款。[2022/6/30 1:40:39]
Rollup方案中有一個核心的安全問題:如何保證批處理執行后的新的狀態根是正確的?即如何防范操作者偽造交易或狀態根、確保狀態轉換的有效性。針對該問題,出現了兩種Rollup方案,分別是基于「有效性證明」的zkRollup和基于「欺詐證明」的OptimisticRollup。
|||方案3.1·zkRollup
zkRollup采用zk-SNARK技術。零知識證明是指證明者能夠在不向驗證者提供任何有用的信息的情況下,使驗證者相信某個論斷是正確的。在zkRollup方案中,操作者在發起批處理時,除了提交壓縮的交易數據和新舊狀態根外,還需要提交zk-SNARK有效性證明,主鏈上的Rollup智能合約會據此檢驗狀態根轉換是否有效,這一過程相當于讓操作者「自證清白」。
zkRollup方案通過零知識證明消除了狀態轉換過程中的有效性疑慮,本質上是通過密碼學組件的加持來取代可信方,可以實現無交互、免信任的高安全性,也更加符合加密世界的基本理念,而且能夠免除類似于Plasma的挑戰期設定,發出資產提取申請后,下次批處理即可到賬。zkRollup的缺點在于,零知識證明生成過程復雜、計算成本高、耗費時間長,所以對通用型的智能合約支持不友好,當前更適用于普通轉賬交易等應用場景。
相關項目:zkSync
zkSync并非單一的zkRollup架構,而是采用zkRollup+zkPorter架構,可以支撐更高的吞吐量,并構建了zkEVM,zkEVM支持Solidity智能合約,與以太坊EVM兼容,開發者可以在zkEVM上構建應用,或遷移以太坊主鏈上的應用至zkSync2.0。目前zkSync2.0已經上線測試網。
具體而言,zkSync2.0的Merkle樹架構如下圖所示,分為zkRollup和zkPorter兩個分支,兩者有各自的Merkle根,并在各自的葉子節點上產生了兩種賬戶:zkRollup賬戶和zkPorter賬戶。用戶在zkSync2.0可以享受zkRollup和zkPorter賬戶的混合體驗,能夠自由選擇賬戶類型,且兩者是完全可互操作的。
   
zkRollup和zkPorter的區別在于數據可用性的實現方式上。
依據上文對zkRollup原理的描述,zkSync2.0的zkRollup為了保證數據可用性,會將所有鏈下的交易數據進行壓縮并發布到以太坊主鏈。這樣的優點是可以達到和主鏈相同的安全性,但缺點在于,以太坊主鏈的區塊大小是有上限的,即使是通過壓縮,其吞吐量也可能無法滿足未來的需求。
zkPorter相當于額外建立了一個渠道為鏈下交易提供數據可用性。zkPorter賬戶的交易數據會發布到zkPorter,zkPorter由zkSync代幣持有者通過權益證明來保障安全性。這樣的優點在于能夠實現更高的吞吐量,但無法達到zkRollup的媲美主鏈的安全性。
|||方案3.2·OptimisticRollup
Optimistic的字面含義是「樂觀」,OptimisticRollup和zkRollup在理念上的區別也在于此。
zkRollup的理念凸顯「悲觀」,默認所有的操作者都會作惡,于是要求每個操作者在發起批處理時都要同時提交有效性證明,以讓智能合約驗證其操作是有效的。
OptimisticRollup的理念偏向「樂觀」,其假設所有操作者提交的批處理都是有效的,智能合約無需對其進行檢驗,而是設定一個類似于Plasma的挑戰期,在此期間如果有人發現操作者存在偽造/篡改交易等作惡情況,可以對其發起挑戰,挑戰成功則會回滾錯誤的區塊,并對相關操作者進行懲罰。OptimisticRollup的本質是欺詐證明,讓各參與方互相監督,通過懲罰機制來提高作弊成本。
OptimisticRollup相比zkRollup,優點在于技術復雜度更低,對通用性智能合約的實現更加友好。OptimisticRollup的缺點主要在于和Plasma類似的挑戰期設定,資金的提取需要等待長達7天的挑戰期結束,這在欺詐證明機制下是無法避免的。
相關項目:Arbitrum
Arbitrum同樣是采用欺詐證明,與OptimisticRollup原理大致相同,主要的區別在于解決挑戰期內爭議的方式。
OptimisticRollup采用單輪欺詐證明,在Rollup運行過程中,如果有人對操作者的批處理操作產生質疑并發起挑戰,那么就會在主鏈上一次性模擬調用執行整個批處理的數據,以驗證是否存在欺詐。
Arbitrum采用的是多輪欺詐證明,將規模大的爭議拆分成小的爭議,一步一步找到該項爭議在批處理中的具體位置,然后再通過主鏈上的智能合約執行該部分來確定它是否正確。也就是僅在以太坊主鏈中執行最關鍵的一步,而非執行整個批處理進行驗證。
多輪欺詐證明相比單輪欺詐證明,優點在于能夠減少主鏈上的工作量,消耗Gas更低,缺點在于多輪驗證需要耗費更多的時間,兩者的本質可以歸結為解決爭議時的鏈上成本和時間成本之間的權衡。
Arbitrum的另外一個優點是可以完全兼容以太坊EVM,以太坊上的項目可以不修改任何代碼地部署至Arbitrum,同時可以使用MetaMask、Chainlink、Truffle等成熟的基礎設施服務。
Arbitrum是目前最受關注的Layer2解決方案,包含Uniswap、Sushiswap、Bancor等在內的主流DeFi協議都陸續宣布使用Arbitrum方案,值得一提的是,Uniswap早期合作的Layer2平臺是OptimisticRollup,后續通過社區投票決議連接Arbitrum。此外,Chainlink、TheGraph等大量以太坊上的基礎設施服務也宣布入駐Arbitrum,Arbitrum的未來生態值得期待。
||小結
Layer2擴容方案已經經歷了數年的演進,最初只是為了實現加密貨幣的快速支付,后續隨著DeFi的發展,Layer2也就順理成章地成為了解決區塊鏈技術規模化應用的主流技術方案。在擴展以太坊的道路上,狀態通道和Plasma已經被逐漸拋棄,Rollup開始成為包含Vitalik在內的整個以太坊社區最認可的解決方案,其中OptimisticRollup和Arbitrum是在目前的技術背景下最易實現的方案,而隨著零知識證明技術的進步,zkRollup則更有可能成為最終的Layer2方案。
END
·風險提示·
以上內容均基于網絡資料分析整理,僅作為項目研究使用,切勿作為投資依據。
請注意防范各類以「區塊鏈」和「虛擬貨幣」等名義進行的非法集資、網絡傳銷等活動。幣萌將嚴格遵守國家法律和監管規定,堅決抵制各類違法活動。如發現內容含敏感信息,請后臺聯系我們,我們會及時處理。
·加入社群·
區塊鏈分析公司Glassnode發布了一份新的鏈上報告,表明短期比特幣持有者越來越多地在交易所虧本出售他們的比特幣,而長期持有者仍在盈利.
1900/1/1 0:00:00超過3.86億個OP代幣計劃于5月31日解鎖,是總流通供應量的兩倍多。 超過3.86億個Optimism(OP)代幣——按當前價格價值5.87億美元——計劃于5月31日解鎖,因為早期貢獻者和投資.
1900/1/1 0:00:00ShibaInu是由匿名開發者團隊創建的代幣,而Ethereum的聯合創始人VitalikButerin并沒有直接參與SHIB代幣的創立.
1900/1/1 0:00:00資產管理巨頭貝萊德宣布申請比特幣現貨ETF為近兩周受到監管打擊的加密貨幣市場注入強心針,比特幣昨晚啟動第二波漲勢,大漲6.6%突破26.
1900/1/1 0:00:00量化的作用和意義 量化的作用和意義可以從以下幾個方面來理解:1.降低風險:量化投資的策略基于數據分析和統計學模型,可以實現更精確、更科學的投資決策,從而有效降低投資風險.
1900/1/1 0:00:00BTC具有多種使用價值,以下是其中一些主要的方面:1.數字貨幣交易:BTC是最早的加密貨幣之一,被廣泛用作數字資產之間的交易媒介.
1900/1/1 0:00:00